Agentforce を「単発のAIタスク」から「エンドツーエンドで自動化された業務ワークフロー」へ。

Agent Orchestration Framework により、状態管理、依存関係の制御、 Salesforce 内での最適化された実行、そして完全な監査可能性を備えた、実運用レベルの Agentforce 導入を実現します。

課題

About

多くの組織が Agentforce や他の AI エージェントを試していますが、エンタープライズ運用に移行すると、しばしば同じボトルネックに直面します。

  • AI は「タスク」は処理できても、「エンドツーエンドのプロセス」は処理できない

    実際のワークフローは複数ステップにまたがります—分析 → 検索 → 照合 → 判断 → 更新 → 監査。オーケストレーションがないと、フローは分断され、簡単に破綻します。

  • 複雑で統合されたシナリオにおけるタイムアウトとガバナ制限

    AI の実行時間や外部コールアウトは予測できません。すべてを同期的に実行すると、データ量や負荷の増加に伴い、性能が不安定になります。

  • 限定的な監査可能性が基幹業務への採用を妨げる

    企業は、AI が何を行い、どのデータを使い、なぜその判断をし、誰が承認し、 どこで失敗したのかを説明できる必要があります。分断されたログだけでは、調査やコンプライアンスに不十分です。

  • 絶え間ない業務変更が、絶え間ないコード変更を強いる

    Apex/Flow にハードコードされたロジックは、長期的なコストを押し上げ、PoC 段階でプロジェクトを停滞させ、新たなユースケースへの展開・スケールを困難にします。

ソリューション

Agent Orchestration Framework は、複雑で現実の業務運用において Agentforce を信頼性高く稼働させるための「オーケストレーション基盤(バックボーン)」です。

以下を支援します。

  • AI のステップ、外部連携、そして人による意思決定を、1つの統合ワークフローとしてオーケストレーション
  • エンドツーエンドの状態(実行中 / 完了 / 失敗 / 承認待ち)を管理し、精密なリトライと再開を実現
  • Salesforce の実行モデル(同期/非同期)を最適化し、タイムアウトを回避してスケール時も安定稼働
  • プロセスの全ステップを追跡できる、構造化された完全な監査ログを記録

主な差別化ポイント:メタデータ駆動(ハードコーディング不要)

ワークフロー、ステージ、エージェントはメタデータで定義されるため、継続的なコード変更なしに業務ロジックを迅速に更新できます。

About

仕組み

About

本プラットフォームの仕組み:メタデータ設定 + オーケストレーション・エンジン + エージェント + ログ/監査。

  • メタデータでワークフローを設定(ハードコーディング不要)

    全体ワークフロー、ステージ(条件 + 実行モード)、および入出力マッピングを伴うエージェント/アクションを定義します。

  • コアエンジンがすべてを自動でオーケストレーション

    適切な順序と条件でステップを実行し、タイムアウト回避と性能最適化のために同期/非同期実行を切り替えます。

  • エージェントは業務ロジックのみに集中

    各エージェントは構造化された入力(スキーマベース)を受け取り、タスクを実行し、次のステップへ構造化された出力を返します。

  • 完全な状態トラッキングと監査ログ

    トレーサビリティ、リトライ/再開、そして本番運用のために、ワークフロー/ステージの実行時状態と詳細ログを記録します。

メリット

  • 本番運用に耐える信頼性

    大量データ、複数のコールアウト、マルチステップ処理でも一貫して動作するように設計されているため、「PoC では動くが本番では失敗する」という事態を防げます。

  • PoC から本番までの移行を加速

    すぐに使えるオーケストレーションアーキテクチャ(ログ、状態管理、実行モデル)により、手戻りを減らし、展開を迅速化します。

  • リスク管理と監査対応のガバナンス

    構造化された監査ログと明確な実行履歴により、インシデント調査を容易にし、エンタープライズのコンプライアンス要件を支援します。

  • 長期的な変更コストを削減

    メタデータ駆動設計により、業務ロジックは元の開発者への依存を抑えつつ、より迅速に進化できます。

  • ユースケース横断でスケール可能

    1つの基盤を再利用して、複数のエージェントとフローを提供できます—メール受付、契約レビュー、カスタマーサポートのトリアージ、データ拡充、など。

About

ユースケース

デモ動画

料金

未管理パッケージ向けの、シンプルで透明性の高い料金体系。

未管理パッケージ

Salesforce 組織に Generic Agent Orchestration Framework を導入するための、買い切りパッケージ

含まれる内容
  • ソースコード一式を提供
  • サポート期間:6か月
  • ソースコード一式を提供
  • サポート対応時間:平日 10:00–18:00 (JST、土日祝を除く)
  • 平均返信時間:2営業日以内
  • ユーザーマニュアル: こちらをクリック
一度の支払いで、永続的に所有
¥1,900,000
furuCRMの顧客・パート
ナー向け:無料
今すぐ始める
30分間のコンサルテー
ションを予約
まずは簡単なウォークスルーをご希望ですか?
デモを見る
さらに詳しい情報が必要ですか?
お問い合わせ
注:価格は税抜きです。

よくあるご質問

サポート期間付きで提供される、アンマネージドパッケージ(フレームワーク + ソースコード)です。コードはお客様の所有となり、社内ワークフローに合わせて拡張できます。

いいえ。フレームワークはメタデータ駆動です—ワークフロー、ステージ、エージェントはメタデータで設定されるため、多くの変更は Apex の継続的な書き換えなしで対応できます。

コアエンジンは、各ステージの要件に応じて同期/非同期の実行モデル(例:Queueable、Future、Batch、Scheduled、Platform Events)を切り替えられるため、本番環境での安定性が向上します。

はい。フレームワークはエンドツーエンドの実行状態と構造化された監査ログを記録するため、問題の調査、コンプライアンス対応、AI による判断結果の説明が容易になります。

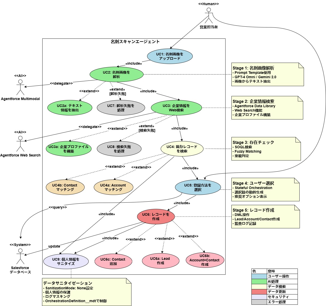
AI + 連携 + 人の意思決定を組み合わせた、あらゆるマルチステップのプロセスです—名刺スキャン、メール受付、データ拡充、カスタマーサポートのトリアージ、契約レビュー、など。

多くのチームは、メタデータで初期ワークフローを設定し、パッケージをデプロイすることで迅速に開始できます。正確な期間は、必要なステージ数、連携、承認ポイントの数によって異なります。

ソースコード一式は引き続きお客様の所有となり、フレームワークの運用を継続できます。必要に応じて、継続サポートや機能拡張は別途契約で提供可能です。

通常は以下です:対象ユースケース、望ましいエンドツーエンドのプロセス手順、関係するシステム(Salesforce オブジェクト/API)、必要な承認ポイント、ガバナンス要件(ログ、保持、コンプライアンス)など。